Template instructions
Home Up Template essay/report Template project Template instructions Template wedding

 

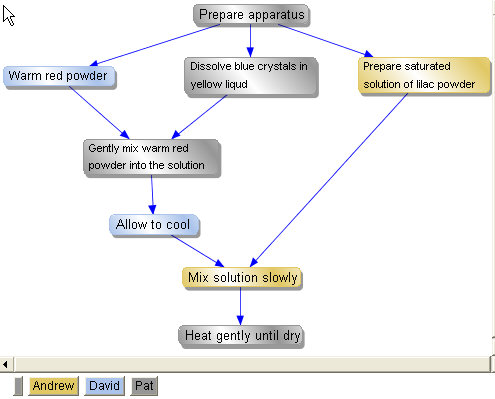
In schools, companies and other organisations it is frequently necessary to issue instructions for a set of steps. Here's a simple example from a chemistry class in which the activities are divided between three people. The color legend is at the bottom of the graphic.

This type of graphic has a number of advantages over a list or text. It is easier to understand because it is obvious what has to happen first and which activities can be carried out simultaneously.

It might be worth introducing an aspect "Status" like in the "essay_report" template so you can see what has been finished.